党建领航提升教学
同频共振全员育人
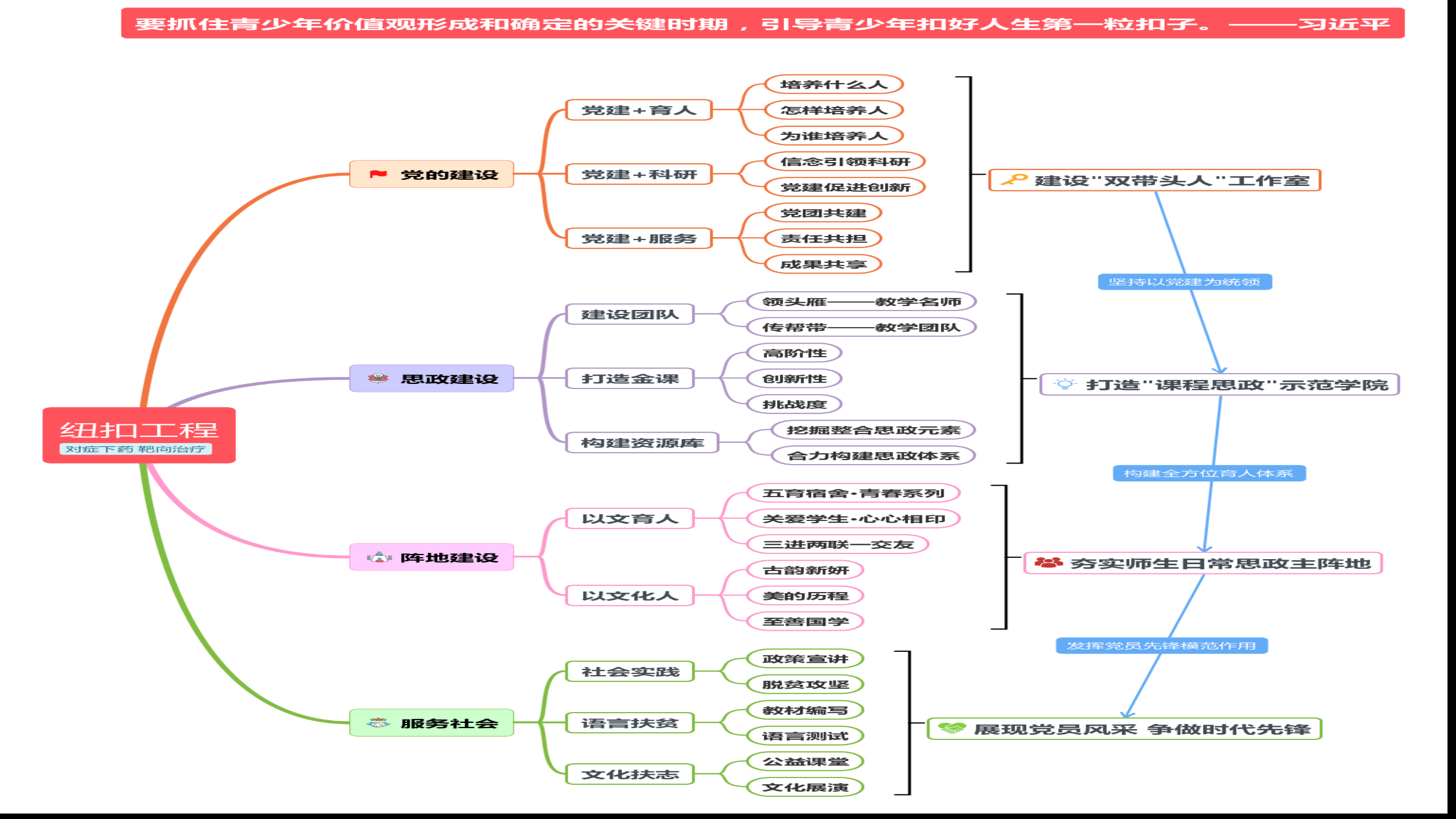
新疆财经大学基础学院教工第三党支部立足于学科优势发挥党建与文化双融合,通过长期实践摸索,深入学习领会新时代党的治疆方略,紧扣“文化润疆”,深化“文化润校”“文化润心”实施“纽扣工程”,致力于“以文化人、以文育人”的特色支部建设,全面提升全校师生的传统文化素养,树立社会主义文化自信和社会主义核心价值观,逐步建成传播中华传统文化和服务社会的基地,达到以传统文化教育铸牢中华民族共同体意识的总体工作目标。支部于2020年1月入选首批自治区首批“双带头人”教师党支部书记工作室建设名单、2020年9月入选自治区党建工作样板支部,2022年3月入选全国党建工作样板支部。


我要评论 (网友评论仅供其表达个人看法,并不表明本站同意其观点或证实其描述)
全部评论 ( 条)